FTP Voyager is one of the most used web server interfaces for developers and administrators. This article covers how to manage files in FTP Voyager, as it’s versatility allows for not only the uploading of website files, but the overseeing of directories, editing of HTML/CSS files, and performing other tasks necessary for website maintenance. Download the free FTP Voyager application.
Uploading, downloading and moving files using FTP Voyager is a very simple process. When choosing to manage your files in FTP Voyager you will also find that it is significant for efficient data exchange, collaboration, backup, automation, security, and various other professional and personal contexts. Refer: How to Configure Your Website on FTP Voyager.
This tutorial assumes you already have FTP Voyager running on your computer and are connected to a remote server.
TABLE OF CONTENTS
Steps to Manage Files in FTP Voyager
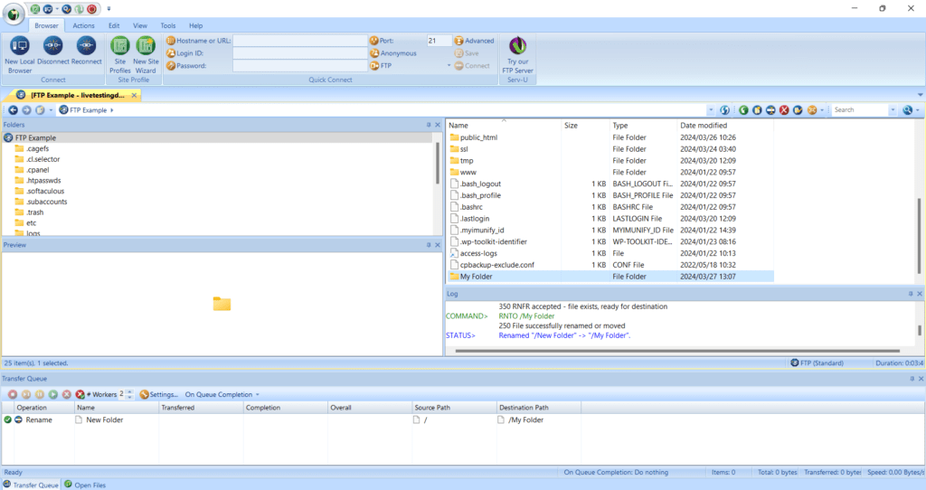
1. Click the New Folder icon.

2. Enter the name for the new folder.

That’s it! The new folder should be created and can be viewed here.

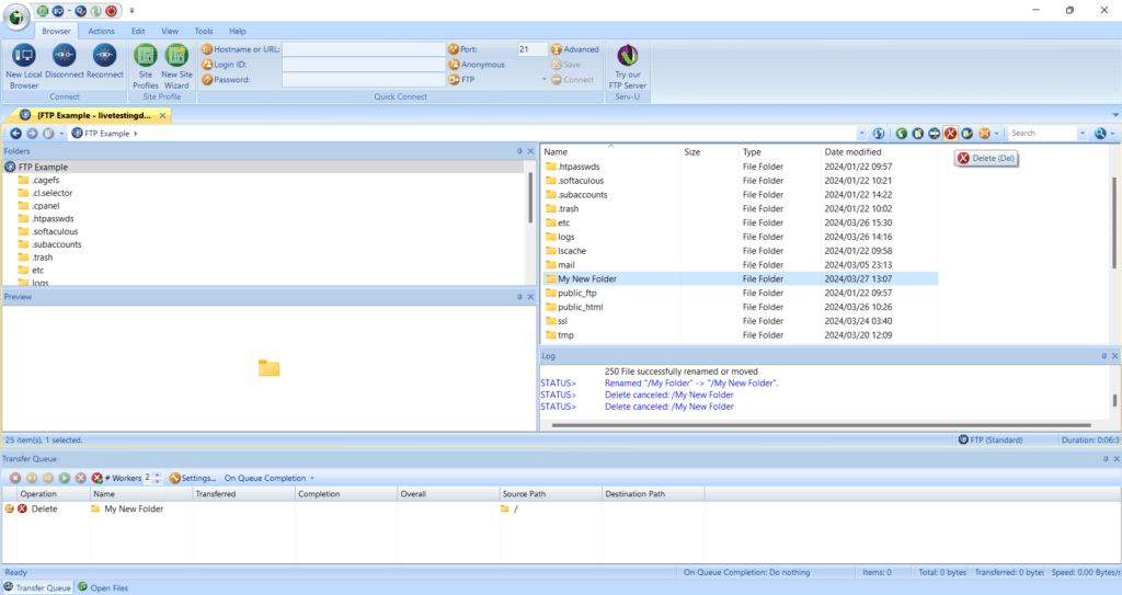
3. To rename the folder, select it and click the Rename icon.
4. Enter the new name of the folder.

The folder will now be renamed.
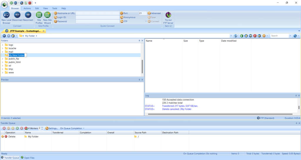
5. To delete the folder, select it and click the Delete icon.

The folder should be deleted.
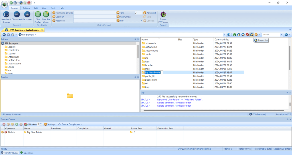
6. To change file permissions, first select the relevant file or folder.
7. Click the Properties icon.

8. To change permissions or attributes of the selected file or folder, right click it. Note that the File Properties will differ from those of folders, appearing as below:

Once the permissions have been changed, click OK.
You should now know how to manage files in FTP Voyager (and folders), including creating new ones, renaming them, deleting and changing file permissions.
Additional Information:
Functionality Offered By FTP Voyager
Managing files in FTP Voyager is essential for various reasons:
File Transfer
You can move files between various off-site servers and the local system with FTP Voyager. This is essential for computer-to-computer network data sharing, including documents, media files, software updates, and other data.
Remote File Management
You can view files, create directories, rename files, remove files, and carry out other file management operations directly on the server by using FTP Voyager to browse the directory structure of remote servers. Thus making file management and organization on remote servers easier to maintain with out extra admin.
Collaboration
By allowing many users to view and share files stored on FTP servers, FTP Voyager promotes collaboration. Regardless of where they are in the world, team members can easily collaborate on projects by uploading, downloading, and editing files as needed.
Backup and Recovery
Important files can be backed up to remote servers using FTP Voyager, which offers an offsite backup option in the event of system failure or local data loss. It also lets you recover backed-up files from the server in case you require them in the event of a mishap.
Automation
Scheduled file transfers, synchronization between local and remote folders, and scripting capabilities are among the automation features that FTP Voyager enables. This enables you to guarantee effective file management procedures and streamline monotonous operations.
Security
Secure file transfer methods including SFTP (SSH File Transfer Protocol) and FTPS ( FTP over SSL/TLS), which encrypt data during transmission and help shield sensitive information from unauthorized access or interception, are supported by FTP Voyager.



